Phase Tools
Source file: phase-tools.htm
Merge Shells
The Merge Shells function allows you to create an easy-to-manage set of phases to work with.
Follow these steps to merge shells:
-
Click Merge Shells in the viewer tab below the workspace window. The Merge Shells section of the Phase Design window will appear on your left.
-
From the Merge Shells menu, set the Target Column to total tonnes (tt).

Note: The model in the image above consists of four phases, distinguished by colour, and the following example shows how to merge two of them.
-
Check the number of phases your model is composed of, and, in the Merge Shells menu, add one less stage than the total number of phases in your model by clicking the
button. Check the value of the Remainder of Selected Total that appears below the table.
-
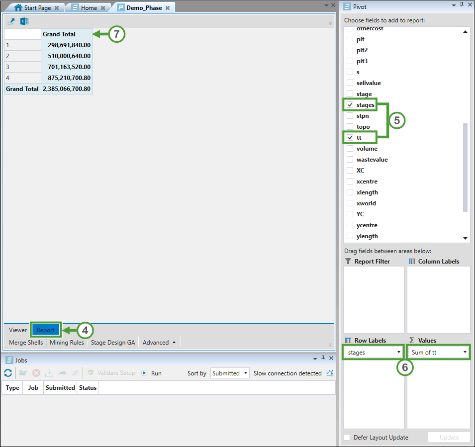
Click the Report tab below the workspace window.
-
Select the stages and tt variables from the Pivot list on the right.
-
Drag the stages variable onto the Row Labels field and the tt variable onto the Values field.
-
Check the Grand Total table in the workspace that shows the values for all phases.

-
To merge two phases into one, add the values of two phases that you would like to merge. Enter the obtained sum in the Merge Shells table.
-
Enter the remaining values the way they were. The values of the Remainder of Selected Total and Grand Total should be the same. In the below example, phases 1 and 2 have been merged.

-
Click OK. The selected phases will be merged in the viewer.
Mining Rules
The Mining Rules function takes each block and attempts to place it in a template of given dimension with blocks that have the same stage. For example, consider a 3 x 3 template. Each block lies in one of nine such templates with eight other blocks (with some overlap between templates). If a block cannot be placed in such a template, the stage values of some of the blocks in one of the templates must be changed so that the block does lie in an admissible template. The tolerance argument for this function represents how many blocks in a template must share the same stage for the block to not need its stage changed. For example, a 3 x 3 template with tolerance of two indicates that 9 - 2 = 7 blocks in the template must share the same stage as the block in question for the template to be considered valid.
If propagation behaviour is enforced, the changes will be applied upwards at the slope angle defined in the initial stages of setup.
Advanced
To produce results with more finesse, some of the advanced tools may be more appropriate. These include:
Drop Cut and Small Walls
When mining out a phase, the bottom of a phase can have holes or drop cuts which are impractically small to mine. These functions attempt to smooth out the stages created by eliminating small walls and drop cuts of the input size.
Add/Remove/Combine Stage
Add a stage
This option allows you to initialise an empty stage. This stage will be initially invisible to the user. Automatically, the existing stages will be incremented by one.
Remove a stage
This option allows you to remove a stage from the model.
Combine a stage
This option allows you to combine two stage into a single phase as shown below:
Split Stage
Contiguous
This option allows you to split shells which are separate, but have the same phase ID into separate phases.
Line
This option allows you to split shells which are not separate, into separate phases.
Block Edit
Block editing provides a mechanism to modify and create stages in a model based on block positioning and geometry.
To edit a set of blocks, complete the following steps:
-
Go to the Advanced tab and select the Block Edit option to open the panel in the Phase Design window.
-
Block editing can be applied in three different ways: Above, Below or only on the selected blocks. Select the propagation behaviour you would like to apply.
-
Select a target stage.
-
Select the blocks to edit.
-
Click OK.
-
Changes will be made based on the information provided.
It is important to note that phase creates stages to be mined in order i.e. if there were two stages - 1 and 2, 1 would be mined before 2. How far the changes propagate depends on the target stage chosen. In the image below, where the Below option was selected, because the target stage was set to a value greater than the existing stages, the new stage has propagated to the bottom of the model.
This is a sensible outcome, as the target stage is to be mined after the existing stages, making this configuration possible. If the target stage was set to a value lower than the existing stages, the new stage would only have included the selected blocks. The configuration above would not be possible if the target stage was set to a lower value, as convention dictates that it would need to be mined first. The opposite will occur if the Above option was selected.